X4 Produktdokumentation

Inserting End Points and Defining Execution Conditions

In the final step, you define the end point of your process. For this example, you use the End elements of the None End type, that is, general end events. Moreover, you define one of the end points as an end point for the second execution condition of the inserted exclusive gateway.

◀️

Inserting end points

  1. Drag the image-20241015-115003.png None End element from the Palette view next to the image-20241015-115148.png CreateTransferRequest element in the top lane of the pool.

  2. Define a new name for the end point in the Label field in the Properties view, e.g. Sent to accounting.

  3. Click on the lower right image-20241015-085312.png corner of the image-20241015-115148.png CreateTransferRequestelement, hold down the mouse button, and drag a connection to the image-20241015-115003.png Sent to accounting element.

  4. Drag the image-20241015-115003.png None End element from the Palette view next to the image-20241015-115055.png Exclusive Gateway (Forking)element in the bottom lane of the pool.

  5. Define a new name for the end point in the Label field in the Properties view, e.g. Declined - manually.

  6. Click on the lower right image-20241015-085312.png corner of the image-20241015-115055.png Exclusive Gateway (Forking) element, hold down the mouse button, and drag a connection to the image-20241015-115003.png Declined - manually element.

    image-20241015-115945.png

Defining execution conditions

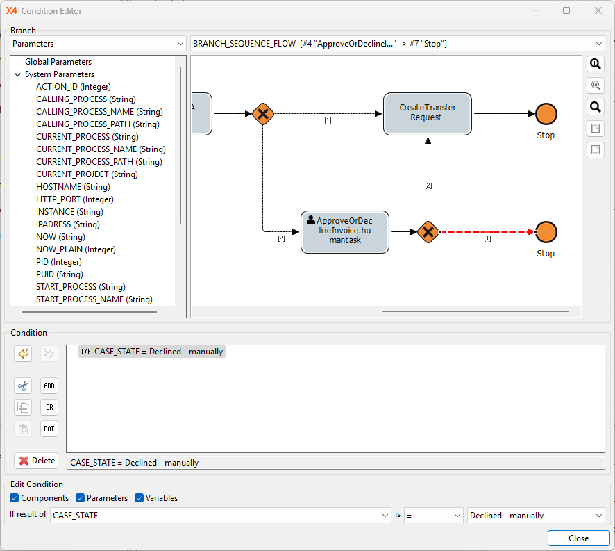
  1. Double-click the image-20241015-115055.png Exclusive Gateway (Forking) element in the editor.
    The Condition Editor opens.
    The connection between the image-20241015-115055.png Exclusive Gateway (Forking) element and the image-20241015-115003.png Declined - manually element is automatically selected and highlighted in red in the Condition Editor.

  2. Enter the following condition in the Edit Condition section:
    If result of CASE_STATE is = Declined - manually

    image-20241015-120227.png
  3. Click Close.

  4. Click image-20241015-120255.png Save.

▶️

Next step: Result: BPM Project