X4 Help Center

Endpunkte einfügen und Ausführ-Bedingung festlegen

Im letzten Schritt legen Sie die Endpunkte Ihres Prozesses fest. Für dieses Beispiel verwenden Sie End-Elemente vom Ereignistyp None End, also allgemeine End-Ereignisse. Außerdem legen Sie einen der Endpunkte als Endpunkt für die zweite Ausführ-Bedingung der exklusiven Verzweigung fest.

◀️

Endpunkte einfügen

  1. Ziehen Sie das Element image-20241015-115003.png None End von der Sicht Palette neben das Element image-20241015-115148.png CreateTransferRequestin die obere Lane des Pools.

  2. Legen Sie im Feld Label in der Sicht Properties einen neuen Namen für den Endpunkt fest, z. B. Sent to accounting.

  3. Klicken Sie auf die rechte untere image-20241015-085312.png Ecke des Elements image-20241015-115148.png CreateTransferRequest, halten Sie die Maustaste gedrückt und ziehen Sie eine Verbindung zu dem Element image-20241015-115003.png Sent to accounting.

  4. Ziehen Sie das Element image-20241015-115003.png None End von der Sicht Palette neben das Element image-20241015-115055.png Exclusive Gateway (Forking)in die untere Lane des Pools.

  5. Legen Sie im Feld Label in der Sicht Properties einen neuen Namen für den Endpunkt fest, z. B. Declined - manually.

  6. Klicken Sie auf die rechte untere image-20241015-085312.png Ecke des Elements image-20241015-115055.png Exclusive Gateway (Forking), halten Sie die Maustaste gedrückt und ziehen Sie eine Verbindung zu dem Element image-20241015-115003.png Declined - manually.

    image-20241015-115945.png

Ausführ-Bedingung festlegen

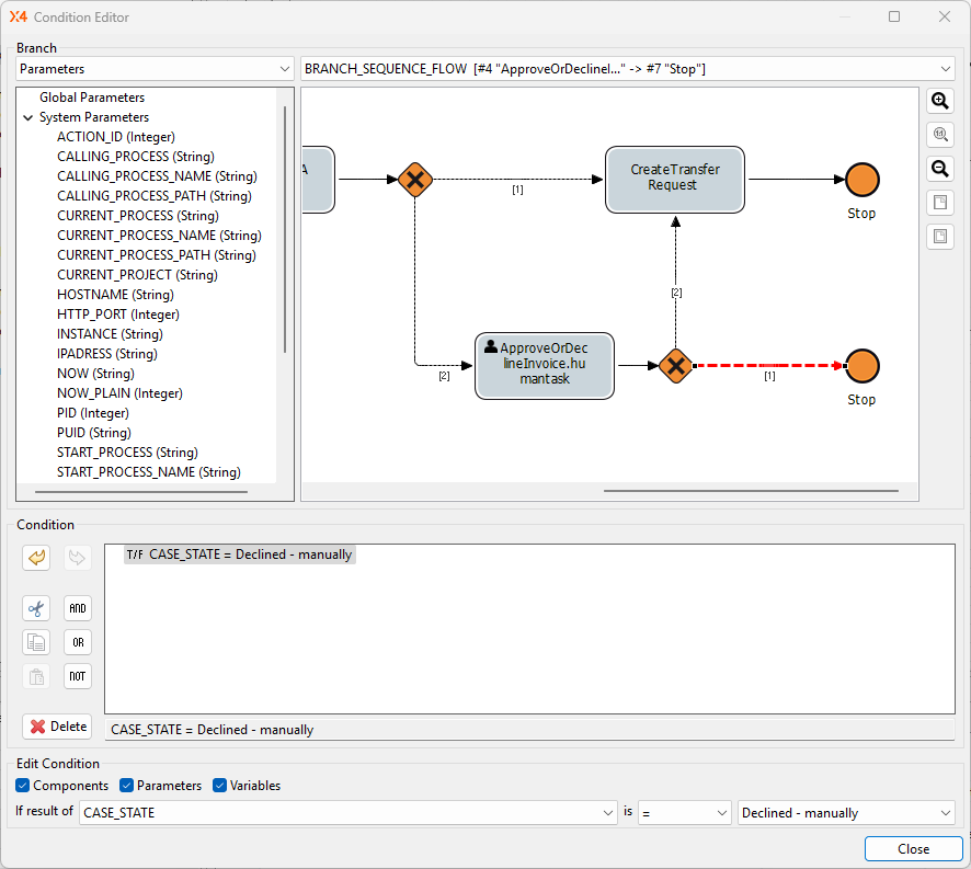
  1. Doppelklicken Sie auf das Element image-20241015-115055.png Exclusive Gateway (Forking) im Editor.
    Der Condition Editor wird geöffnet.
    Die Verbindung zwischen dem Element image-20241015-115055.png Exclusive Gateway (Forking) und dem Element image-20241015-115003.png Declined - manually ist automatisch im Condition Editor ausgewählt und hervorgehoben in Rot.

  2. Tragen Sie die folgende Bedingung im Bereich Edit Condition ein:
    If result of CASE_STATE is = Declined - manually

    image-20241015-120227.png
  3. Klicken Sie auf Close.

  4. Klicken Sie auf image-20241015-120255.png Speichern.

▶️

Nächster Schritt: Ergebnis: BPM Project