X4 Produktdokumentation

Mapping Editor

Mit dem Mapping Editor können Sie XSL-Mappings in einer grafischen Ansicht erstellen und bearbeiten. Eine XML-Datenstruktur kann hier mithilfe von XSLT in eine andere XML-Datenstruktur oder in ein XSL-FO-Dokument transformiert werden. Der Mapping Editor unterstützt Sie beim Erstellen eines XSL-Mappings durch eine grafische Oberfläche und durch eine automatische Gültigkeitsprüfung des Stylesheets sowie der XPath-Ausdrücke.


Bei einem XSL-Mapping sind drei Dokumente involviert:

  • XML-Quelldokument (oder ein XML-Schema mit der Strukturinformation)

  • XSLT-Stylesheet (dieses wird im Mapping Editor erstellt)

  • XML-Ausgabedokument


Um den Mapping Editor zu starten, legen Sie entweder ein neues Mapping an oder öffnen ein bereits vorhandenes XSLT-Mapping. 


Aufbau des Mapping Editors

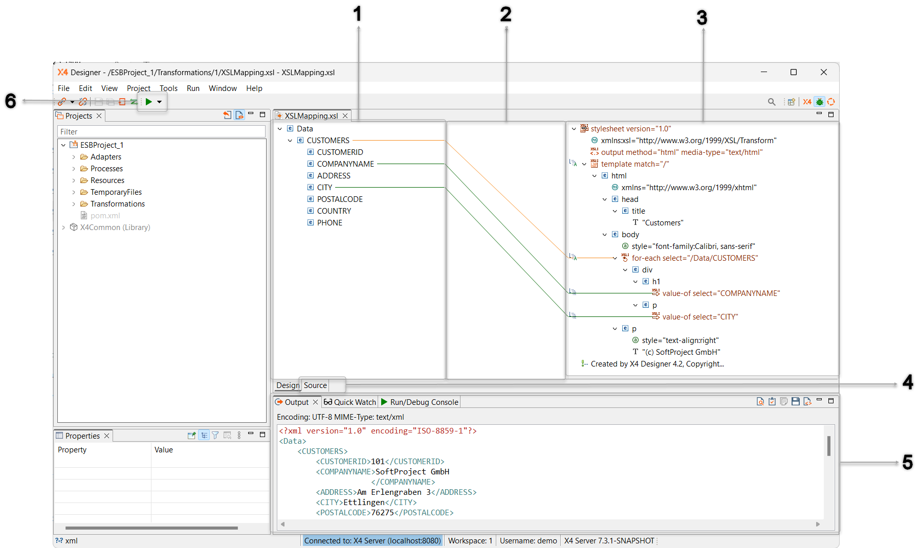
Der Mapping Editor ist in folgende Bereiche unterteilt:

image2023-4-17_15-44-8.png

1

Quelldokument-Bereich

In diesem Bereich wird das zu transformierende Quelldokument oder eine XML-Schema-Datei (.xsd) angezeigt.

Über das Kontextmenü können Sie den gewählten Knoten wie folgt bearbeiten:

  • Copy XPath for this element to Clipboard: XPath-Ausdruck zum entsprechenden Element in die Zwischenablage kopieren und an anderer Stelle verwenden

  • Assign Input: Input-XML-Dokument zuweisen

  • Remove Input: Input-XML-Dokument entfernen

  • Paste Input: Input-XML-Dokument aus der Zwischenablage einfügen

2

Verknüpfungsbereich

In diesem Bereich werden die Verknüpfungen zwischen Knoten im Quelldokument und XSL-Stylesheet als verschiedenfarbige Linien visualisiert.

Unter

Tastenkombinationen im Mapping Editor

finden Sie nützliche Tastenkombinationen für die Arbeit mit XSL-Stylesheets in der grafischen Ansicht des X4 Mapping Editors.


3

Stylesheet-Bereich

In diesem Bereich bearbeiten Sie den Hauptbestandteil eines Mappings, das XSL-Stylesheet. Das Stylesheet wird in einer Baumstruktur angezeigt und bietet über das Kontextmenü Zusatzfunktionen für die XSL-Bearbeitung.

Die verschiedenen Bestandteile des XSL-Stylesheets werden in der Baumansicht mit Symbolen und farblichen Hervorhebungen dargestellt:

  • Knoten mit XSL-Anweisungen sind durch eine braune Schriftfarbe und ein entsprechendes Symbol gekennzeichnet, z. B.  xslt_instruction_example.png .

  • Knoten mit einem XPath-Ausdruck sind durch ein entsprechendes XPath-Symbol ( symbol_XPath.png ) gekennzeichnet. Um den XPath-Ausdruck zu bearbeiten, klicken Sie auf dieses Symbol.

  • Virtuelle Knoten (aus der Quellstruktur übernommene, aber noch nicht im Stylesheet explizit vorhandene Knoten) werden grau dargestellt.

Über das Kontextmenü können Sie im Stylesheet-Bereich den gewählten Knoten wie folgt bearbeiten:

  • Edit XSL Element: XSL-Element bearbeiten

  • Rename: Knoten umbenennen

  • Element: Element einfügen

  • Attribute: Attribut einfügen

  • Edit: (bei Processing Instructions, Namespace-Deklarationen): Knoteninhalt bearbeiten

  • XSL Element: XSL-Element einfügen as Child: als Kind-Knoten Before: als Knoten vor dem markierten Knoten After: als Knoten hinter dem markierten Knoten

  • Add other nodes: andere Knoten einfügen (Namespace, Text, Comment, Processing Instruction

  • Add here: (nur bei virtuellen Knoten): virtuellen Knoten in tatsächlichen Knoten umwandeln

  • Add Processing Instructions: Processing Instructions hinzufügen, um Parameter dynamisch zu setzenCondition State für StatusinformationenLog Info für Log-NachrichtenDynamic Parameter zum Setzen von dynamischen WertenNo Result für leere Mapping-Ausgaben

  • Add Parameter: System-, Projekt- oder globale Parameter einfügen, siehe Parameter erstellen und verwenden 

  • Add Parent: Eltern-Element (übergeordnetes Element) einfügen

  • Cut/Copy/Paste: Auswahl ausschneiden, kopieren und einfügen

  • Delete: Knoten löschen

  • Expand/Collapse: Unterelemente des Knotens aufklappen bzw. zuklappen

  • Assign Virtual Nodes: virtuellen Knoten aus einem XML-Dokument einfügen

  • Remove Virtual Node: eingefügten virtuellen Knoten entfernen

Mit dem XSL Element Creation Wizard können Sie einfach und schnell XSL-Mappings erstellen. Der Wizard bietet neben der kompletten Palette an XSLT 2.0-Elementen auch die Möglichkeit, die Mappings bequem über das Kontextmenü anzulegen.

Über den Wizard lässt sich festlegen, ob das neue Element vor oder nach dem ausgewählten Element oder als Kind des ausgewählten Elements angelegt werden soll. Funktionen wie Autovervollständigung oder die Anzeige aller verfügbaren und erlaubten XSL-Elemente ermöglichen schnelleres Arbeiten.

Zudem können die Attribute des XSL-Elements gesetzt bzw. nach dem Anlegen bearbeitet werden. Zwingend erforderliche Attribute werden dabei automatisch übernommen, optionale Attribute können je nach Bedarf ausgewählt und befüllt werden. Bei Attributen, die mehrere Optionen zur Auswahl haben, wird eine Liste mit den verfügbaren Werten bereitgestellt. 


4

Source- und Design-Ansicht

Der Mapping Editor verfügt über zwei Ansichten, zwischen denen Sie über zwei Registerkarten wechseln können:

  • Design: In der dreispaltigen Design-Ansicht wird das XSLT-Stylesheet als Baum dargestellt. Hier können Sie die Knoten des Quelldokuments den Knoten im XSLT-Stylesheet grafisch zuordnen.

  • Source: In dieser Quellcode-Ansicht können Sie das XSLT-Stylesheet direkt im XML-Editor bearbeiten.

5

Output

Das Ergebnis von lokal ausgeführten XSL-Mappings wird in der Sicht Output angezeigt.

Außerdem können Sie über die Symbolleiste die folgenden Aktionen ausführen:

  • save-output.png  Save content of output view: Daten aus der Sicht Output speichern

  • Format.png  Format the content of the output view: Daten aus der Sicht Output formatieren

6

Run Transformation

Über start.png Run Transformation wird das XSL-Mapping lokal ausgeführt, und das Transformationsergebnis wird in der Sicht Output (5) angezeigt.