Endpunkte einfügen und Ausführ-Bedingung festlegen
Im letzten Schritt legen Sie die Endpunkte Ihres Prozesses fest. Für dieses Beispiel verwenden Sie End-Elemente vom Ereignistyp None End, also allgemeine End-Ereignisse. Außerdem legen Sie einen der Endpunkte als Endpunkt für die zweite Ausführ-Bedingung der exklusiven Verzweigung fest.
Vorheriger Schritt: Exklusive Verzweigung einfügen und Ausführ-Bedingung festlegen
Endpunkte einfügen
Ziehen Sie das Element

None Endvon der Sicht Palette neben das Element
CreateTransferRequestin die obere Lane des Pools.Legen Sie im Feld Label in der Sicht Properties einen neuen Namen für den Endpunkt fest, z. B.
Sent to accounting.Klicken Sie auf die rechte untere
Ecke des Elements
CreateTransferRequest, halten Sie die Maustaste gedrückt und ziehen Sie eine Verbindung zu dem Element
Sent to accounting.Ziehen Sie das Element

None Endvon der Sicht Palette neben das Element
Exclusive Gateway (Forking)in die untere Lane des Pools.Legen Sie im Feld Label in der Sicht Properties einen neuen Namen für den Endpunkt fest, z. B.
Declined - manually.Klicken Sie auf die rechte untere
Ecke des Elements

Exclusive Gateway (Forking), halten Sie die Maustaste gedrückt und ziehen Sie eine Verbindung zu dem Element
Declined - manually.
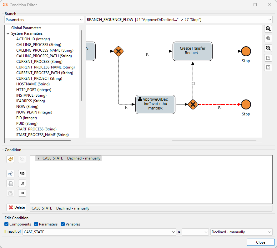
Ausführ-Bedingung festlegen
Doppelklicken Sie auf das Element

Exclusive Gateway (Forking)im Editor.
Der Condition Editor wird geöffnet.
Die Verbindung zwischen dem Element
Exclusive Gateway (Forking)und dem Element
Declined - manuallyist automatisch im Condition Editor ausgewählt und hervorgehoben in Rot.Tragen Sie die folgende Bedingung im Bereich Edit Condition ein:
If result ofCASE_STATEis=Declined - manually
Klicken Sie auf Close.
Klicken Sie auf
Speichern.
Nächster Schritt: Ergebnis: BPM Project