Mapping Editor
he Mapping Editor allows to create and edit XSL mappings in a graphical interface. Using XSLT, you can transform an XML data structure into another XML data structure or into an XSL-FO document. The Mapping Editor supports you with a graphical interface and with an automatic stylesheet and XPath validation when creating or editing XSL mappings.
An XSL mapping involves three documents:
XML source document (or an XML schema to provide the input structure)
XSLT stylesheet (created with the Mapping Editor)
Result document (in most cases: XML)
To open the Mapping Editor, create a new mapping or open an already existing XSL mapping.
The Mapping Editor's structure
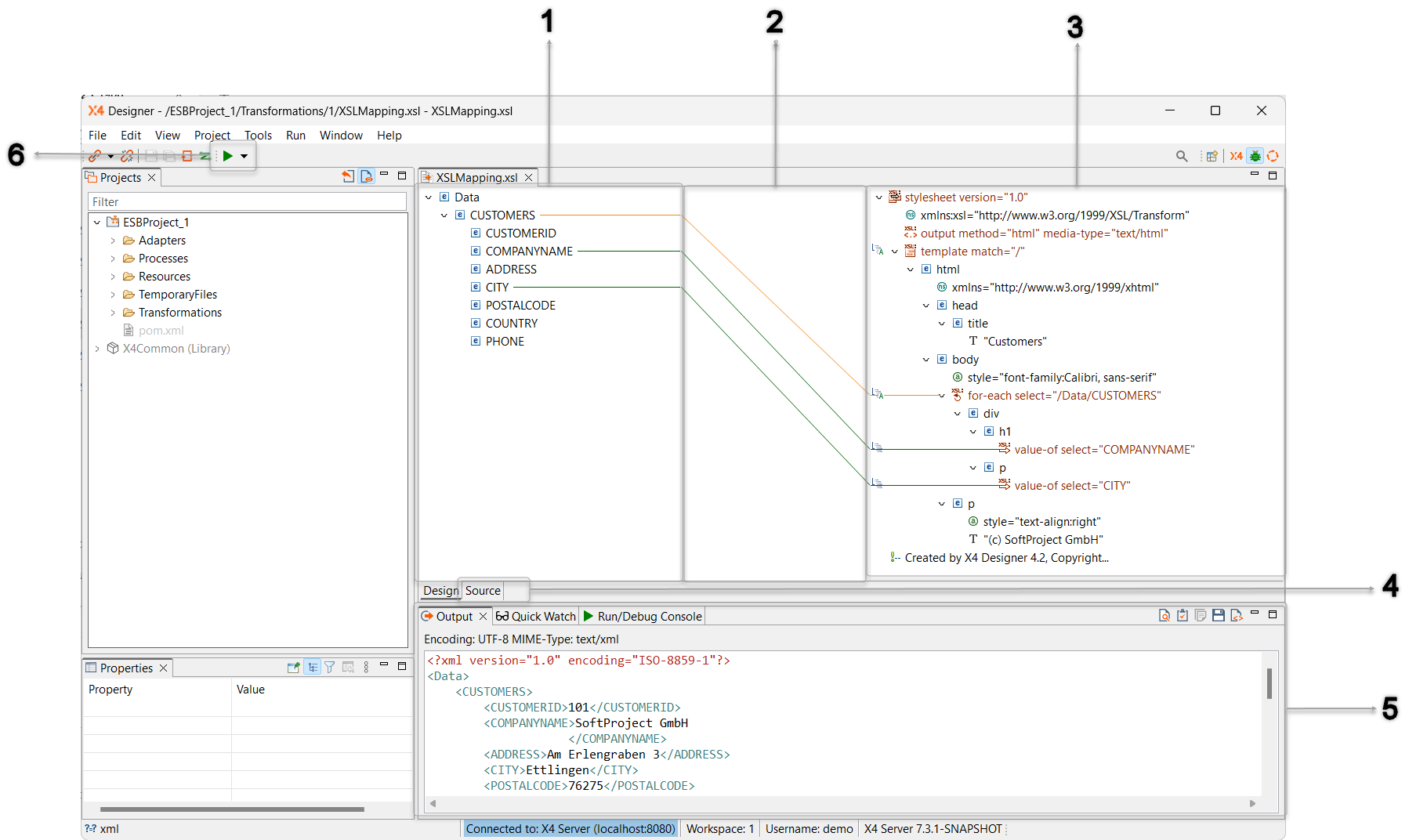
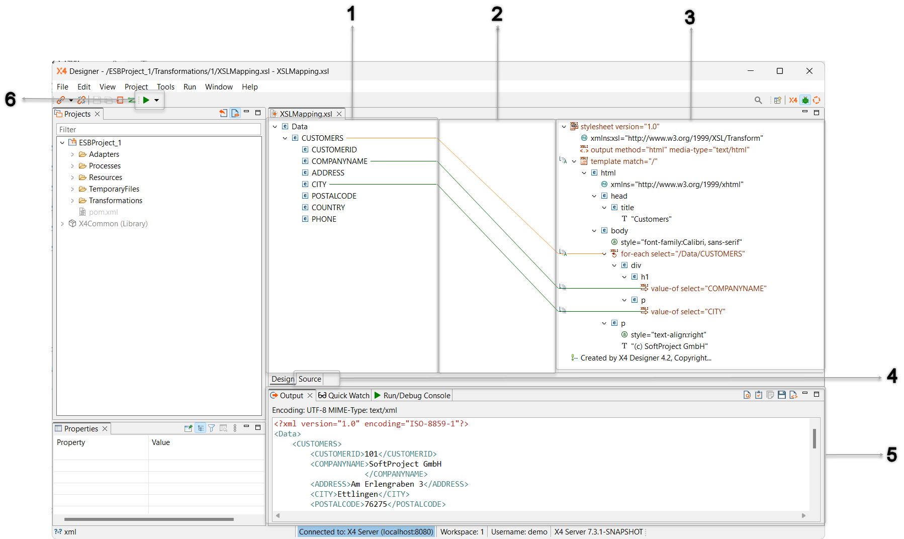
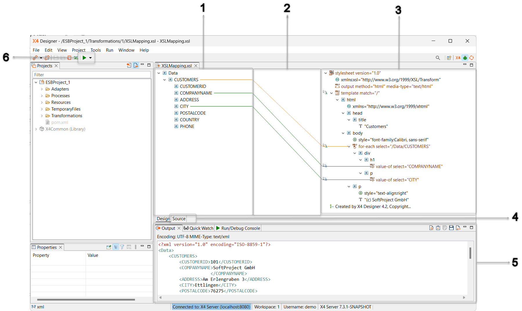
The Mapping Editor is divided into the following areas:

1 | Source document pane | The source document to be transformed or an XML Schema file ( Using the context menu, you can edit selected nodes as follows:
|
|---|---|---|
2 | Linking pane | The Linking pane displays lines that visualize the relationships between source and stylesheet nodes. The chapter Shortcuts in the Mapping Editor gives you an overview of the most important key combinations helping you to work with XSL stylesheets. |
3 | Stylesheet pane | The Stylesheet pane is where you edit the stylesheet. It displays the XSL stylesheet in an editable tree with specialized features for editing XSLT stylesheets. The different parts of the stylesheet are displayed with symbols and colored highlighting in the tree view:
Using the context menu in the stylesheet pane, you can edit selected nodes as follows:
The XSL Element Creation Wizard allows to create XSL mappings quickly and easily. The wizard offers the complete range of XSLT 2.0 elements and enables to create them easily via the context menu. Within the wizard, you can specify whether the new element is to be created before, after or as a child of the selected element. Features like auto-completion, or the display of all available and allowed XSL elements enable faster work. Moreover, the wizard allows to set and to edit the attributes of the XSL element. Required attributes are set automatically, optional attributes can be selected and filled as needed. For attributes that have multiple options to choose from, a drop-down list with all available values is provided. |
4 | Source and Design view | You can switch between two different views within the Mapping Editor:
|
5 | Output | The result of locally run XSL mappings is displayed in the Output view. The following additional actions can be performed via the toolbar:
|
6 | Run transformation | Via |



