Mapping Editor
Mit dem Mapping Editor können Sie XSL-Mappings in einer grafischen Ansicht erstellen und bearbeiten. Eine XML-Datenstruktur kann hier mithilfe von XSLT in eine andere XML-Datenstruktur oder in ein XSL-FO-Dokument transformiert werden. Der Mapping Editor unterstützt Sie beim Erstellen eines XSL-Mappings durch eine grafische Oberfläche und durch eine automatische Gültigkeitsprüfung des Stylesheets sowie der XPath-Ausdrücke.
Bei einem XSL-Mapping sind drei Dokumente involviert:
XML-Quelldokument (oder ein XML-Schema mit der Strukturinformation)
XSLT-Stylesheet (dieses wird im Mapping Editor erstellt)
XML-Ausgabedokument
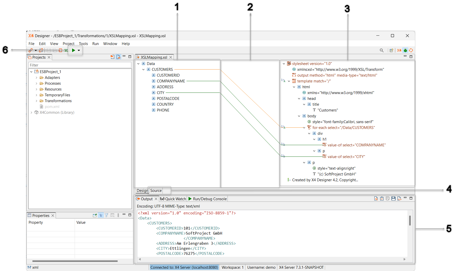
Aufbau des Mapping Editors
Der Mapping Editor ist in folgende Bereiche unterteilt:

| 1 | Quelldokument-Bereich | In diesem Bereich wird das zu transformierende Quelldokument oder eine XML-Schema-Datei ( Über das Kontextmenü können Sie den gewählten Knoten wie folgt bearbeiten:
|
|---|---|---|
| 2 | Verknüpfungsbereich | In diesem Bereich werden die Verknüpfungen zwischen Knoten im Quelldokument und XSL-Stylesheet als verschiedenfarbige Linien visualisiert.
Unter Tastenkombinationen im Mapping Editor finden Sie nützliche Tastenkombinationen für die Arbeit mit XSL-Stylesheets in der grafischen Ansicht des X4 Mapping Editors.
|
| 3 | Stylesheet-Bereich | In diesem Bereich bearbeiten Sie den Hauptbestandteil eines Mappings, das XSL-Stylesheet. Das Stylesheet wird in einer Baumstruktur angezeigt und bietet über das Kontextmenü Zusatzfunktionen für die XSL-Bearbeitung. Die verschiedenen Bestandteile des XSL-Stylesheets werden in der Baumansicht mit Symbolen und farblichen Hervorhebungen dargestellt:
Über das Kontextmenü können Sie im Stylesheet-Bereich den gewählten Knoten wie folgt bearbeiten:
Mit dem XSL Element Creation Wizard können Sie einfach und schnell XSL-Mappings erstellen. Der Wizard bietet neben der kompletten Palette an XSLT 2.0-Elementen auch die Möglichkeit, die Mappings bequem über das Kontextmenü anzulegen. Über den Wizard lässt sich festlegen, ob das neue Element vor oder nach dem ausgewählten Element oder als Kind des ausgewählten Elements angelegt werden soll. Funktionen wie Autovervollständigung oder die Anzeige aller verfügbaren und erlaubten XSL-Elemente ermöglichen schnelleres Arbeiten. Bei Attributen, die mehrere Optionen zur Auswahl haben, wird eine Liste mit den verfügbaren Werten bereitgestellt. |
| 4 | Source- und Design-Ansicht | Der Mapping Editor verfügt über zwei Ansichten, zwischen denen Sie über zwei Registerkarten wechseln können:
|
| 5 | Output | Das Ergebnis von lokal ausgeführten XSL-Mappings wird in der Sicht Output angezeigt. Außerdem können Sie über die Symbolleiste die folgenden Aktionen ausführen:
|
| 6 | Run Transformation | ÜberRun Transformation wird das XSL-Mapping lokal ausgeführt, und das Transformationsergebnis wird in der Sicht Output ( |




